Nếu bạn từng làm việc với Access 2016, chắc hẳn đã có lúc bạn tự hỏi: Làm sao để lấy dữ liệu từ nhiều bảng cùng lúc? Hay đơn giản hơn, làm sao để lọc ra đúng thứ mình cần mà không phải ngồi dò từng dòng? Đó chính là lúc Query Join và bộ lọc dữ liệu phát huy sức mạnh.
Nghe thì có vẻ “kỹ thuật”, nhưng thực ra không hề khó như bạn nghĩ đâu. Chỉ cần nắm được bản chất một chút, bạn sẽ thấy mọi thứ rất logic — thậm chí còn thú vị nữa!
Query Join là gì và tại sao bạn cần nó?
Trong Access, dữ liệu thường nằm ở nhiều bảng khác nhau.
Ví dụ:
-
Bảng KhachHang
-
Bảng DonHang
Một khách hàng có thể có nhiều đơn hàng. Nhưng nếu bạn muốn xem:
👉 Khách nào đã mua hàng?
👉 Họ mua ngày nào?
👉 Tổng tiền bao nhiêu?
Bạn không thể chỉ xem từng bảng riêng lẻ.
Đây chính là lúc Query Join xuất hiện.
Hiểu đơn giản:
Query Join giúp “kết nối” dữ liệu giữa các bảng dựa trên một trường chung.
Thông thường đó sẽ là:
-
ID khách hàng
-
Mã đơn hàng
-
Mã sản phẩm
Access sẽ dùng những trường này để ghép dữ liệu lại với nhau như một bức tranh hoàn chỉnh.

Các loại Join trong Access 2016
Access không chỉ có một kiểu kết nối. Nó cung cấp 3 loại Join phổ biến. Mỗi loại phù hợp với một mục đích khác nhau.
1. Inner Join (Join mặc định)
Đây là kiểu phổ biến nhất.
Inner Join chỉ lấy dữ liệu khi:
➡️ Cả hai bảng đều có giá trị trùng khớp.
Ví dụ:
Nếu khách hàng chưa từng mua hàng → họ sẽ không xuất hiện trong kết quả.
Khi nào nên dùng?
✔️ Khi bạn chỉ muốn dữ liệu có liên quan trực tiếp
2. Left Join
Left Join sẽ:
➡️ Lấy tất cả dữ liệu từ bảng bên trái
➡️ Và dữ liệu khớp từ bảng bên phải (nếu có)
Khách chưa mua hàng? Vẫn xuất hiện.
Cực kỳ hữu ích khi bạn muốn:
👉 Xem danh sách khách hàng chưa phát sinh đơn hàng
3. Right Join
Ngược lại với Left Join.
Ít dùng hơn nhưng vẫn có giá trị trong một số trường hợp phân tích dữ liệu.

Cách tạo Query Join trong Access 2016
Không cần viết SQL phức tạp. Access cho phép bạn làm bằng giao diện kéo thả.
Bước 1: Mở Query Design
-
Vào tab Create
-
Chọn Query Design
Bước 2: Thêm bảng
Chọn:
-
KhachHang
-
DonHang
Bước 3: Tạo liên kết
Kéo trường:
MaKhachHang
từ bảng KhachHang sang bảng DonHang.
Access sẽ tự tạo Join.
Bước 4: Chỉnh loại Join
Click đúp vào đường nối → chọn:
-
Option 1: Inner Join
-
Option 2: Left Join
-
Option 3: Right Join
Chọn xong → OK.
Done! Vậy là bạn đã kết nối xong dữ liệu giữa hai bảng.
Đơn giản hơn tưởng tượng đúng không?
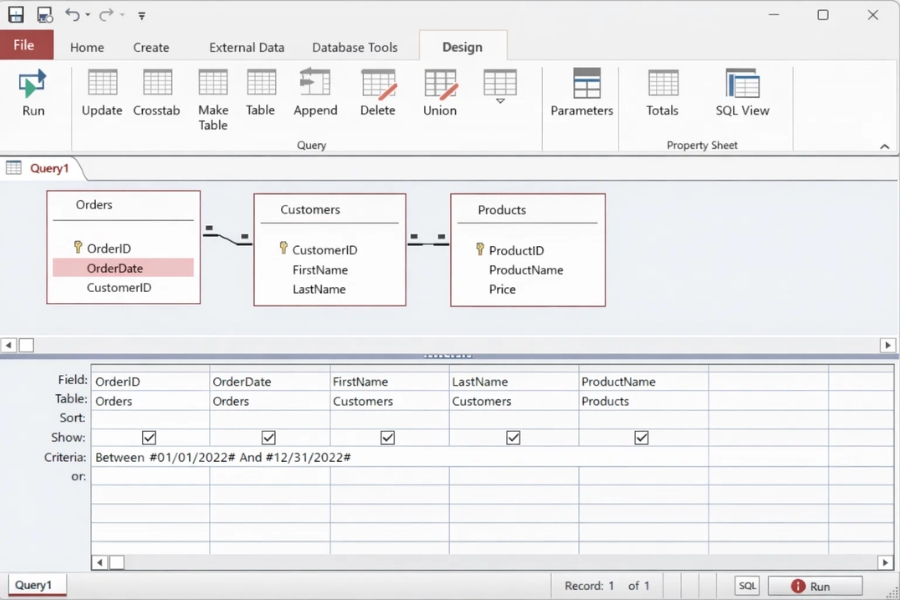
Lọc dữ liệu trong Query – Bí quyết tìm đúng thứ bạn cần
Join giúp kết nối. Nhưng nếu dữ liệu quá nhiều thì sao?
Đây là lúc Filter (lọc dữ liệu) trở nên quan trọng.
Bạn có thể lọc theo:
-
Ngày tháng
-
Số tiền
-
Trạng thái
-
Tên khách hàng
Ví dụ:
👉 Chỉ lấy đơn hàng trong tháng 1
Trong cột NgayDatHang, nhập:

Lọc theo điều kiện nâng cao
Không phải lúc nào bạn cũng chỉ lọc một điều kiện.
Bạn có thể kết hợp:
Lọc theo số tiền
Ví dụ đơn hàng trên 5 triệu:
Lọc theo tên chứa từ khóa
Ví dụ tên chứa “An”:
Lọc theo trạng thái
Chỉ đơn đã thanh toán:
Bạn thấy không? Chỉ vài ký tự là có thể “soi” đúng dữ liệu mình cần.
Kết hợp Join + Filter = Sức mạnh thực sự
Đây mới là phần hay nhất.
Ví dụ bạn muốn:
👉 Tìm khách hàng đã mua hàng trong tháng 1
👉 Và đơn hàng trên 5 triệu
Chỉ cần:
-
Join KhachHang + DonHang
-
Lọc ngày
-
Lọc số tiền
Kết quả? Một danh sách cực kỳ chính xác.
Đây chính là cách các doanh nghiệp:
-
Phân tích khách VIP
-
Xem khách hàng tiềm năng
-
Kiểm tra doanh thu

Một số lỗi thường gặp (và cách tránh)
❌ Không thấy dữ liệu sau khi Join
Có thể do:
-
Sai kiểu Join
-
Trường liên kết không trùng dữ liệu
👉 Hãy thử chuyển sang Left Join.
❌ Lọc sai ngày
Access dùng định dạng:
Không phải:
Chỉ cần sai thứ tự là kết quả “biến mất” ngay.
❌ Lọc văn bản không ra kết quả
Nhớ dùng:
Không phải dấu %
Mẹo nhỏ giúp Query chạy nhanh hơn
✔️ Chỉ chọn trường cần thiết
✔️ Tránh Join quá nhiều bảng
✔️ Sử dụng Index cho trường liên kết
Những điều nhỏ này có thể giúp Access chạy mượt hơn đáng kể.
Kết luận
Query Join và lọc dữ liệu trong Access 2016 không hề đáng sợ như nhiều người nghĩ. Một khi bạn hiểu cách kết nối bảng và áp dụng điều kiện lọc hợp lý, việc xử lý dữ liệu sẽ trở nên nhanh chóng và chính xác hơn rất nhiều.
Thử nghĩ xem — thay vì lục tung hàng nghìn dòng dữ liệu, giờ đây bạn chỉ cần vài cú click. Quá tiện, đúng không?
Nếu bạn muốn, mình có thể hướng dẫn thêm cách viết SQL Join trực tiếp trong Access để nâng cao kỹ năng nhé!

